2.6 Property Mapper
Um in IFC eine Erweiterung oder Spezialisierung von Klassen umzusetzen, ohne neue Subklassen zu erstellen, gibt es die Möglichkeit, Eigenschaften von Objekten zu definieren. Die Eigenschaften sind in IFC auf zwei Arten implementiert: einerseits durch Attribute und andererseits durch Properties (Merkmale). Diese Zweiteilung wurde in IFC vorgesehen, da von Nutzern benötigte Eigenschaften nicht immer international standardisiert und vorhersehbar sind. Das Schema sollte nicht weiter aufgebläht werden. Attribute dienen dazu, einige grundlegende Eigenschaften von Objekten direkt im Schema abzulegen. Ein Beispiel dafür bietet das Attribut OverallHeight der Klasse IfcDoor, das bei der Instanziierung eines Türobjekts angegeben werden kann. Attribute sind statisch und können somit nicht von Nutzern erzeugt werden. Die dynamisch erzeugbaren Properties stehen im Gegensatz dazu. Sie bieten die Möglichkeit zu nationalen bzw. nutzerspezifischen Erweiterungen des IFC-Schemas.
IfcPropertySet bezeichnet alle Eigenschaften, die einem IFC-Modellobjekt zugeordnet werden können. Die Eigenschaften, die in einem solchen Satz (Set) enthalten sind, können von zwei Typologien sein:
- vordefiniert
- zusätzlich/angepasst (d.h. benutzerdefiniert).
Die vordefinierten Eigenschaften sind diejenigen, die dem Standard folgen.
Die IFC-Datenstruktur erlaubt, in Ergänzung zu den bereits vorhandenen Vorgaben, die Definition individueller Ergänzungen. Diese können projektspezifisch in einem lokalen Rahmen definiert werden und werden an das Projektteam kommuniziert.
BIMcert Handbuch
Tipp:
Der IFC Property Mapper ist nur mit der Lizenz BIM Manager ausführbar!

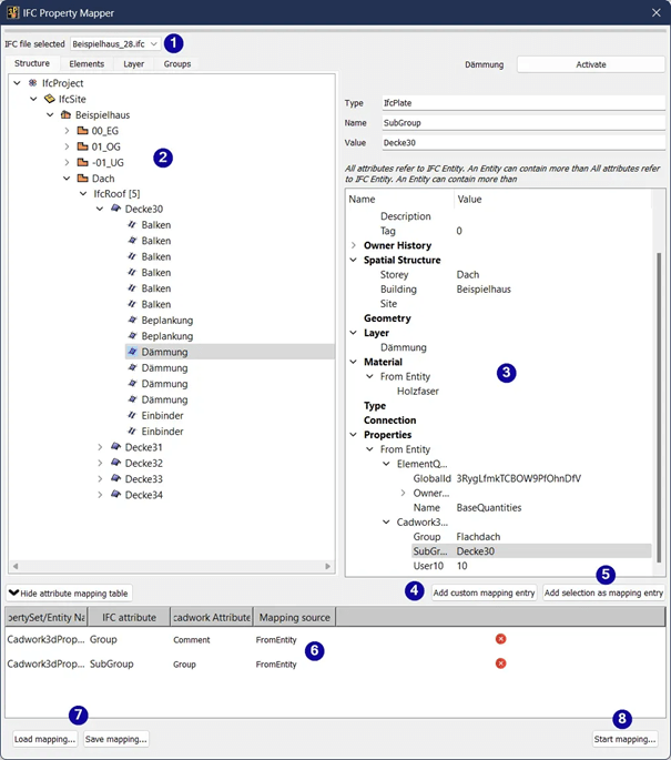
Der IFC Property Mapper.
1 Ausgewählte IFC-Datei
Dropdown Auswahl der geladenen IFC-Dateien in cadwork 3D. Wenn mehrere IFC-Dateien geladen sind, kann über diese Auswahl die zu verwendende ausgewählt werden.
2 Treeview IFC-Datei
Diese Ansicht zeigt, identisch wie im BMT, die hierarchische Struktur der IFC-Datei. Die Bi-direktionale Aktivierung ist auch hier implementiert.
3 Property Toolbar
In der Property Toolbar werden die Informationen zur Entität (Attribute), Zugehörigkeit (räumliche Struktur), dem Material sowie die Properties angezeigt.
4 Neuer Mapping-Eintrag
Über diese Schaltfläche kann ein manueller Eintrag für das Mapping von Eigenschaften aus dem PropertySet vorgenommen werden.
Der Mappingeintrag gilt für alle Elemente, die dieses Property haben!
5 Neuer Mapping-Eintrag aus Auswahl (empfohlen) Wählen Sie im Tree Properties ein Property (Abbildung, angewähltes Property → Renovation Status), oder ein ganzes Set an und klicken Sie anschliessend auf "Neuer Mapping-Eintrag aus Auswahl". Die Bezeichnungen des Properties werden automatisch in die Eingabefelder übernommen. Wenn Sie nun die Checkbox "Kreiere User-Attribute gem. property-Name" aktiveren, wird beim Mapping, falls das Attribut noch nicht existiert, ein neues Attribut am Ende der Liste erstellt (siehe Video). Dieses Attribut erhält automatisch den Namen des Propertys.
Achtung:
Der Mappingeintrag gilt für alle Elemente, die dieses Property haben!
6 Listenansicht zugeordnete Properties In der Zuordnungstabelle werden die definierten Mappingeinträge aufgelistet.
7 Laden/Speichern Laden/Speichern der projektspezifischen Mappingeinträge. Die Datei liegt im Projektordner.
8 Mapping starten Nachdem die Mappingeinträge erstellt sind, wird über anklicken dieses Buttons das Mapping gestartet.
FromEntity
Klasse, auch Entität, Elementklasse, Entitytyp:
Eine Entität ist laut IFC-Definition eine Informationsklasse, die durch gemeinsame Attribute und Einschränkungen definiert ist. Für jeden Entitytyp werden Attribute sowie Beziehungen zu anderen Entitytypen festgelegt. Das objektorientierte Konzept der Vererbung wird umgesetzt. Dadurch werden Attribute und Beziehungen an Subtypen weitergegeben.
Tipp:
Führen Sie das Mapping standardmässig FromEntity aus. FromType soll nur gemappt werden, wenn bewusst jene Eigenschaften gefragt sind. Objekttypen werden bei Software die mit Bauteilbibliotheken arbeiten verwendet. Diesen Objekten können Attribute und Eigenschaften zugewiesen werden. Die Objekte in der Bauteilbibliothek dienen beim Modellieren als Schablone. Die Eigenschaften vom Objekttyp (Katalogelement) können sich vom Entität-Typ (modifizierte Eigenschaften) unterscheiden.
FromType
Ein Objekttyp ist ähnlich der Klasse ebenfalls eine Art Schablone, die gemeinsame Charakteristiken mehrerer Instanzen vereint. Dabei werden jedoch bestimmte Grundparameter, die für wiederkehrende Bauteile gleichbleiben, bereits vor der eigentlichen Instanziierung festgelegt.
In IFC wird das Konzept der Objekttypen bereitgestellt, um häufig wiederkehrende Bauteile effizient beschreiben zu können. Dafür wird ein wieder verwendbares Muster vordefiniert, also eine Art »Schablone«. Die Objekttypen können Attribute und Properties definieren, die dann automatisch an die verknüpften Objekte weitergegeben werden. Dies kann als Vorinstanziierung bezeichnet werden. Bei der tatsächlichen Instanziierung der Objekttypen werden nur noch Daten, wie etwa die räumliche Lage oder die Beziehungen zu anderen Objekten, festgelegt. Diese Daten können nicht über Objekttypen vorgegeben werden.